EZDML v3.65支持快速生成若依单模块(Ruoyi-fast)工程代码的模板,下面简单介绍一下使用方法。

注:本文介绍的是生成若依单模块的功能,相对较简单;EZDML 3.68起支持生成若依多模块的版本,参见:EZDML快速生成若依(Ruoyi)多模块全套代码和文档。
以下操作基于EZDML for win64 v3.65进行。执行前需要关闭保留字自动加引号功能(工具|选项|SQL生成|为系统保留字名称加上引号)。
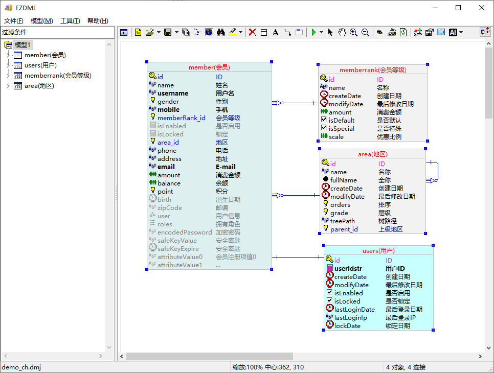
打开自带示例demo_ch.dmj,整个模型生成不太容易,我们只生成四个表。将左上角四个表拷下来,新建一个文件,粘贴:

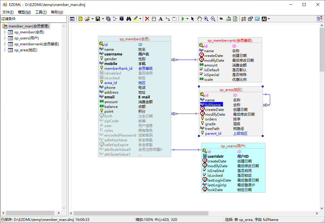
直接生成会出错,因为若依系统里已经有user对象了,我们统一加个前缀,执行菜单命令:工具|Table name prefix,输入“sp_”:

确定后,所有表都加了前缀:

把sp_area的fullName是blob类型,这个会引起麻烦,我们把它改为String,同时把模型改名为“member_man(会员管理)”,保存:

执行菜单命令:模型|生成代码,选择Ruoyi-fast,并指定输出到D:\ry:
【注】从EZDML 3.68起,Ruoyi-fast模板不再默认安装,需要从GIT仓库( https://gitee.com/huzgd/RuoYi-fast-ezdml.git )拉取代码模板到EZDML/Templates目录。

点击“生成”:

这时会在目标文件夹生成内容:

完成后会自动弹出编译命令行提示:

输入1进行编译安装:

一切顺利的话,就会看到BUILD SUCCESS的提示(不顺利的话检查JDK有没装好):

这个编译安装过程中会同时自动生成H2数据库表结构,并添加菜单权限记录。
再输入2运行:

顺利的话就能看到“若依启动成功”:

然后就自动打开浏览器访问“ http://localhost/ ”(linux和macOS需要手工打开):

点登录,进入首页,会看到菜单中添加了我们的“会员管理”节点:

展开会员管理,里面正是我们的四个对象:

增删改查一应俱全:

接下来我们用EZDML批量添加测试数据。
先关闭运行中的服务命令行,回到EZDML,执行菜单命令:工具|生成测试数据:

选择HTTP_JDBC连接类型,数据源指向生成目录下的ezrytest_db.mv.db”(.mv.db要省略),用户名sa,密码1234,连接后选用户为PUBLIC,生成数据SQL:

执行:

顺利的话应该没有问题:

关闭EZDML(或手动断开数据库连接),打开D:\ry\RuoYi-fast目录,运行ezstart.cmd,输入命令2运行,

再次进入系统,打开地区,这时应该已经有数据了:

地区增删改查一切正常:

会员这个内容有点多:

会员的编辑保存有点问题,但大体上是过得去了:

若依自带了代码生成工具,不过可定制内容相对较少,外键关联信息得自行添加,需要手工创建表和初始化菜单,跑起来相对麻烦,因此还是专门再做了个生成。为了简化,这次没有用若依的多模块vue版,而是用了单应用的Ruoyi-fast(版本4.8.0),将数据库改成了H2,相关代码有所改动,同时增加了生成菜单功能。简单的增删改查基本上都OK,但复杂的关联编辑界面仍有问题,另外用界面校验约束之类的内容还没有生成,这些以后有空再改进了。